File Documents
Overview
This document provides diagrams that illustrate relationships within the FileDocument domain. By understanding this model, you can visualize the complete data structure behind the Document management API, including how their classes and attributes are organized, and how relationships between them are represented.
For a detailed description of each class and its attributes, refer to the Document Management API.
File document
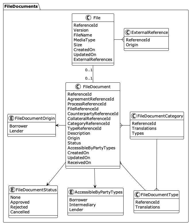
The following diagram illustrates the file document model.

- To learn how to read the diagram, see How to read these diagrams.
In Akkuro Lending, a file document refers to any digital or scanned document that is uploaded, stored, or managed as part of the loan application and process. File documents are grouped into categories, with each category containing multiple document types. A few examples are:
- Identification: Driver’s license, passport, visa
- Contracts: Guarantee agreement, liability agreement, partnership agreement
- Financial: Annual reports, income tax statement, investment budget, invoice
- Counterparty: Employment contract or employer form
- Collateral: Collateral identification, rental list, valuation report
Use the File Document Types API to retrieve all currently supported categories and their corresponding types. You can also use this API to retrieve a specific category or type, along with its available translations, by providing the relevant reference ID.
FileDocument
A FileDocument object represents a document record linked to collateral, counterparty, agreement, or a business process. It stores metadata, tracks document status and origin, manages access, and categorizes the file for compliance and operational use.
To get a collection of file documents, use the File Documents API.
File
A File object represents a file, such as a PDF, image, or scanned copy. It includes metadata for file management, including version, media type, and file size.
To get a collection of files, use the Files Query API.
To create a new master state file, use the Files API.